AI生成骨骼动画完全指南:2026年最新技术与实战应用
更新时间:2026-03-31 15:55:36
说实话,2025年12月18日腾讯游戏在SIGGRAPH Asia上发布的AI全流程3D角色动画制作管线,真的把我震撼到了,颠覆了从手工绑骨骼、调K帧的传统模式,到现在可以AI一键生成骨骼动画,同样的工作量可能只需要30分钟。字节跳动也在2024年9月推出的Puppeteer框架,它能够端到端自动完成3D模型的骨骼绑定和动画生成。这意味着什么?意味着即使你不懂Maya、不会Blender,也能做出专业级的3D骨骼动作了。
1、AI骨骼动画到底是什么?3分钟看懂核心原理
那么AI生成骨骼动画的原理是什么呢?其实并不复杂。
传统骨骼动画 vs AI生成:天壤之别
传统方式你得这样做:
- 第一步:在3D软件里手动创建骨骼系统(专业术语叫Rigging)
- 第二步:把骨骼绑定到模型上,调整每个骨骼的权重(这步最折磨人)
- 第三步:逐帧调整关键帧动画,让动作看起来自然流畅
- 第四步:反复测试和修改,直到满意为止
整个流程下来,一个简单的"挥手"动作,新手可能要花2-3小时。
但AI生成骨骼动画完全改变了这个游戏规则:
- 你只需要输入一段文字描述:"一个角色开心地挥手打招呼"
- 或者上传一段视频参考
- AI自动识别动作特征,生成骨骼结构
- 自动完成蒙皮绑定和动画生成
- 30秒到5分钟,动画就做好了
核心技术揭秘:目前主流的AI骨骼动画技术主要依赖三种底层算法:
(1)DensePose技术:能够从2D图像或视频中提取人体姿态信息,准确率高达92%
(2)MotionCLR算法:通过对比学习理解动作语义,让AI知道"跑步"和"走路"的区别
(3)Momask框架:基于Transformer架构的生成模型,可以根据文字描述生成对应的骨骼动画序列
腾讯最新发布的3D生成大模型2.0,更是实现了自适应骨骼生成功能。它能根据模型的复杂程度,自动决定需要多少根骨骼,该怎么绑定。这在以前完全不可想象。

2、2025年最值得尝试的5款AI骨骼动画工具(实测对比)
这里我把5款真正值得你花时间研究的工具整理出来,包括详细的对比和使用建议。
工具对比速览表
2.1 腾讯VISVISE:游戏行业的终极武器
这个工具是腾讯游戏在2024年专门为游戏美术制作全链路开发的AI解决方案。我最欣赏它的地方是覆盖了从骨骼生成、智能蒙皮、3D动画生成到智能插帧的完整流程。

实话说,这套系统目前主要面向企业级客户,个人开发者暂时还用不上。但如果你在游戏公司工作,强烈建议关注。它能把传统动画制作效率提升5-10倍,这不是我瞎说的,是腾讯官方公布的数据。
2.2 Momask:文字生成骨骼动画的开源先锋
Momask是我个人最常用的工具之一。它最大的优势是完全开源,而且专门针对文字生成骨骼动画这个场景做了优化。你可以这样用它:输入"一个战士挥舞长剑攻击",它会生成对应的骨骼动画序列。虽然生成质量不如商业工具那么精细,但对于快速原型制作和概念验证来说,已经足够好了。
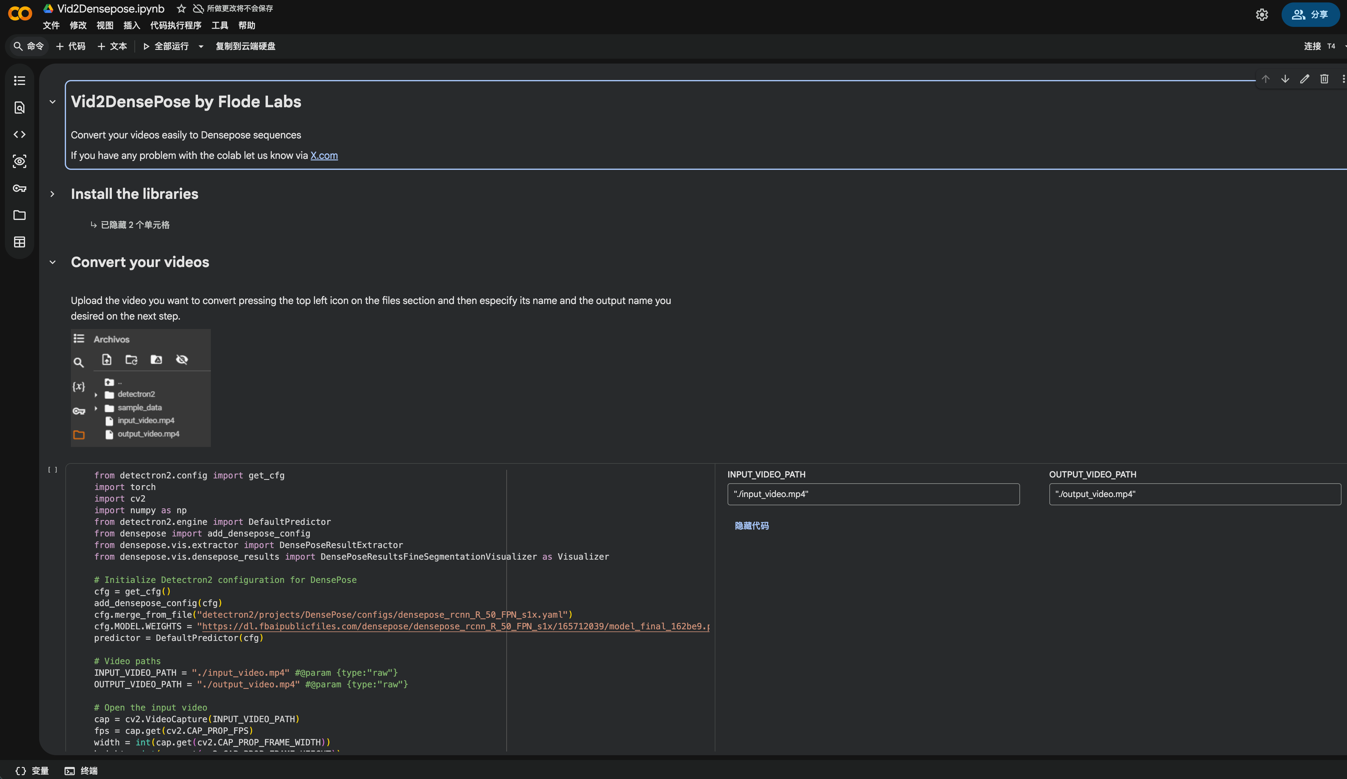
2.3 Vid2DensePose:从视频提取动作的利器
这个工具的思路很巧妙:你上传一段真人动作视频,它自动识别人体姿态,然后转换成3D骨骼动作数据。
我测试过用手机拍摄的视频,识别准确率大概在85%左右。对于简单的走路、跑步、跳跃动作,效果非常好。但如果是复杂的武术动作或者舞蹈,就需要多次调整和优化了。

2.4 Cascadeur:物理仿真的黑科技
Cascadeur不完全是AI工具,但它的AI辅助功能确实很强大。最让我惊艳的是它的物理仿真系统,能自动计算角色的重心、动量和惯性。
这意味着什么?你做一个跳跃动作,不需要手动调整落地时的缓冲,AI会自动帮你计算出最符合物理规律的动作曲线。这对于做游戏动画来说简直是神器。

2.5 即时设计:UI设计师的动效好帮手
虽然即时设计并不是专业的3D骨骼动画工具,但在界面动效原型的设计阶段依然具有较高的实用价值。作为一款专业的在线UI设计工具,它支持多人实时协作,无需下载安装即可直接使用,能够高效完成界面设计与原型搭建。同时,即时设计通过组件、交互设置以及AI插件的辅助能力,可以帮助设计师更快速地搭建页面结构、优化设计方案,在动效设计的前期用于概念展示与流程验证尤为高效,从而提升整体设计效率。
点击下方图片👇,即可免费体验即时设计,让设计效率提升10倍~即时设计的插件广场还提供了智能配色、AI辅助设计等多种插件,对于需要快速迭代设计方案的团队来说,能节省大量时间。在2D动效和交互原型制作上,绝对是一把好手。

3、从零开始:三个难度级别的实战教程
理论说了这么多,现在咱们来点实际的。我会按照从简单到复杂的顺序,教你两种不同难度的AI生成骨骼动画方法。你可以根据自己的技术水平和项目需求来选择。
3.1 进阶级:用Momask实现文字生成骨骼动画
如果你有一定的技术基础,想做真正的3D骨骼动作,Momask是个很好的选择。
环境准备:
- 安装Python 3.8或更高版本
- 准备一台有独立显卡的电脑(至少GTX 1060或同等性能)
- 预留20GB硬盘空间
实战步骤:
- 从GitHub克隆Momask项目代码
- 安装依赖包:pip install -r requirements.txt
- 下载预训练模型(大约3GB)
- 准备你的文字描述文件,每行一个动作描述
- 运行生成脚本:python generate.py --text "your action description"
- 等待3-5分钟,输出的BVH文件就是你的骨骼动画数据
- 用Blender或Maya导入BVH文件,应用到你的角色模型上
说实话,第一次配置环境可能会遇到各种问题。我当时折腾了半天才搞定CUDA驱动。但一旦跑通了,后面就很顺畅了。
💡 避坑指南:Momask生成的动画默认是针对标准人形骨骼的。如果你的角色模型骨骼结构不标准(比如有尾巴、翅膀),需要手动做重定向(Retargeting)。这一步可以在Blender里用NLA编辑器完成,大概需要10-15分钟。
3.2 专业级:打造游戏级质量的完整工作流
如果你想做出真正能用在商业项目里的高质量3D骨骼动作,就需要组合多个工具,建立一个完整的工作流了。
我的推荐流程:
- 概念阶段:用即时设计快速画出动作分镜和关键帧示意图,和团队确认创意方向
- 参考采集:拍摄或收集真人动作参考视频
- 动作生成:用Vid2DensePose提取视频中的骨骼动作数据
- 精细调整:导入Cascadeur,利用AI辅助优化动作曲线和物理效果
- 引擎集成:导出到Unity或Unreal Engine,做最终的游戏内测试
- 批量生产:用Momask批量生成变体动作(比如从"走路"衍生出"慢走""快走""疲惫走路"等)
这套流程我在上个月的一个手游项目里实际用过,制作了120个角色动作,总共花了2周时间。如果用传统方式,至少需要2个月。
4、商业化应用:你必须知道的5个关键问题
看到这里,你可能已经跃跃欲试了。但先别急,如果你打算把AI生成骨骼动画用在商业项目里,有几个重要问题必须先搞清楚。
4.1 版权问题:AI生成的动画归谁所有?
这是我被问得最多的问题。说实话,目前法律上还没有完全明确的定论,但有几个基本原则:
- 开源工具(如Momask):生成的内容通常归你所有,但要遵守工具的开源协议(大多是MIT或Apache 2.0)
- 商业工具(如Cascadeur):查看用户协议,大部分允许商业使用,但可能要求标注工具来源
- 训练数据来源:如果AI模型是用公开数据集训练的,通常没问题;如果用了版权内容,可能有风险
我的建议是:重要的商业项目,最好咨询一下知识产权律师。小型项目,保留好你的创作记录(输入的文字描述、调整记录等),证明这是你的创作成果。
4.2 质量控制:AI生成的动画能达到什么水平?
根据我的实测经验,不同工具的质量差异很大:
- 腾讯VISVISE、Cascadeur:接近或达到商业游戏标准,90%的情况下可以直接使用
- Momask、Vid2DensePose:可以满足中等质量需求,但需要20-30%的人工调整
- 其他开源工具:适合快速原型和概念验证,商业使用需要大量后期优化
关键在于你的预期和应用场景。做手游?可能需要精修。做短视频?AI直出就够了。做3A大作?AI只能帮你打草稿。
4.3 成本分析:到底能省多少钱?
我做了一个详细的成本对比分析,基于100个角色动作的制作需求:
传统外包方式:
- 单价:800-1500元/个
- 总成本:8万-15万元
- 周期:2-3个月
- 修改成本:每次修改加收20-30%
AI辅助自制方式:
- 工具订阅:$25-100/月(约200-700元)
- 人工成本:1个动画师,1个月(约1.5万元)
- 总成本:约1.6万-2万元
- 周期:3-4周
- 修改成本:几乎为零(自己调整)
节省幅度:75-87%
当然,这个数据是基于我的实际经验。你的情况可能不同,但大方向是一致的:AI确实能大幅降低成本。
4.4 技术门槛:需要什么样的技能储备?
不同工具的技术要求差异很大:
- 在线工具(龙骨等):需要基础的3D概念理解,1-2天能上手
- Momask、Vid2DensePose:需要Python基础和命令行操作能力,1-2周能掌握
- 专业工作流:需要熟悉Blender/Maya等3D软件,以及游戏引擎基础,1-2个月能建立完整流程
我的建议是:先从简单的工具开始,感受一下AI生成的效果。等有了信心和需求,再逐步深入学习专业工具。
4.5 行业最佳实践:大公司都在怎么用?
腾讯游戏的VISVISE系统给出了一个很好的示范:
- 标准化流程:建立统一的动作库和命名规范
- 分层质量:重要角色用高质量手工调整,普通NPC用AI批量生成
- AI+人工:AI负责80%的基础工作,人工负责20%的创意和细节
- 持续优化:收集用户反馈,不断训练和优化AI模型
这套方法论同样适用于中小团队。关键是找到AI和人工的最佳平衡点。
写在最后:拥抱变化,保持学习
写了这么多,其实我最想告诉你的是:AI生成骨骼动画不是来抢动画师饭碗的,而是来让我们做更有创意、更有价值的工作的。技术是中性的,关键在于你怎么用。所以,别再观望了。选一个适合你的工具,今天就开始尝试吧。可以从最简单的即时设计开始,感受一下AI辅助创作的魅力。然后逐步深入,探索更专业的工具和工作流。
记住,最好的学习方式就是实践。不要追求一次性做到完美,先做出来,再慢慢优化。我当初也是从零开始,踩了无数坑,才总结出这些经验。2026年,让我们一起用AI创造更精彩的动画世界!🚀
